Healthcare Database Design Proposal at Design

Best design Tips and References website . Search anything about design Ideas in this website.

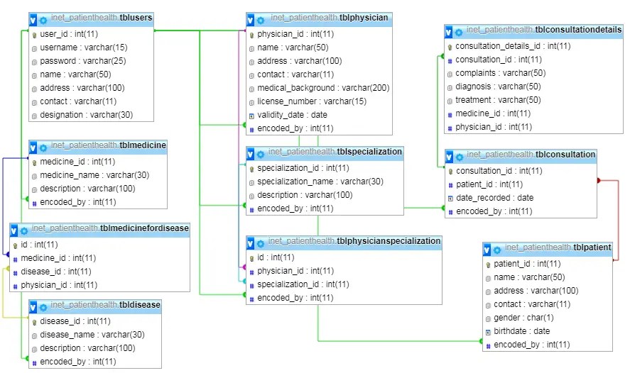
Healthcare Database Design Proposal. Database design proposal product final.docx. The relationship of technology to various healthcare settings is explored, and the effectiveness on healthcare costs, quality and access is evaluated.

(PDF) Health Data Analytics A Proposal to Measure
(PDF) Health Data Analytics A Proposal to Measure from www.researchgate.net

Hospital database and software syestem design. (1) the completeness and accuracy of the data in the databases for which they are responsible and (2) the validity of data for analytic purposes for which they are used. The database table has a special name that describes its contents.

(PDF) Health Data Analytics A Proposal to Measure

Physical database designing 6/18/2014 12 13. To address these issues, the committee recommends that health database organizations take responsibility for assuring data quality on an ongoing basis and, in particular, take affirmative steps to ensure: The proposed system will take advantage of information technology tools and capabilities to enhance and automate medical information management for all staff and patients alike. Our work adopts a didactic approach to introduce the formal design steps of an ehr with its underlying database from a software engineering perspective.